在当今数字化时代,保护您的谷歌邮箱安全至关重要。二次验证(2FA)为您的账户提供了额外的安全层,但同时也可能让登录过程变得稍微复杂。本文将详细指导您如何顺利登录启用了二次验证的谷歌邮箱,确保您能够安全便捷地访问您的电子邮件服务。
一、准备工作:启用优质VPN或使用代理
在开始登录过程之前,首先确保您有一个稳定可靠的网络连接。网络环境的稳定性直接影响登录成功率和用户体验。
① 网络连接准备
如果您在某些地区无法直接访问谷歌服务,请启用一个高质量的VPN服务。选择信誉良好的VPN提供商,确保服务器稳定性和连接速度。
② 代理服务器配置
或者使用可靠的代理服务器,确保代理服务器支持HTTPS连接,具备良好的安全性和稳定性。
③ 连接质量检查
确保网络连接稳定,避免在验证过程中出现中断。建议选择支持多个服务器位置的VPN,以获得最佳的连接体验。
选择信誉良好的VPN提供商非常重要,这将确保您的登录过程既安全又顺畅。正确的网络环境配置将为后续登录步骤奠定坚实基础。
二、打开浏览器并访问Gmail
完成网络准备后,需要通过正确的方式访问Gmail官方网站,确保登录过程的安全性和可靠性。
① 浏览器选择与打开
打开您常用的网络浏览器(推荐Chrome、Firefox、Safari等主流浏览器)。确保浏览器版本为最新,以获得最佳的兼容性和安全性。
② 官方网址访问
在地址栏中直接输入:gmail.com,避免通过搜索引擎或第三方链接访问。等待页面完全加载,确认页面显示正常。
③ 安全性验证
您将看到谷歌的登录界面。确保您访问的是官方的Gmail网站,注意查看地址栏中的安全锁图标,确认连接是安全的。
确保您访问的是官方的Gmail网站,注意查看地址栏中的安全锁图标,确认连接是安全的。避免通过搜索引擎或第三方链接访问,直接输入网址是最安全的方式。
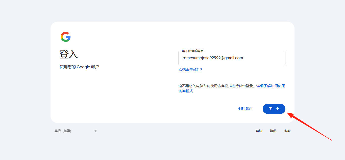
三、输入您购买的邮箱地址
在登录页面的第一步中,需要准确输入您的邮箱地址信息。这是整个登录流程的关键起始步骤。
① 邮箱地址输入要求
在"邮箱或电话号码"输入框中,请输入您购买的谷歌邮箱地址。完整输入您购买的邮箱地址,包括@gmail.com后缀。
② 输入格式检查
检查拼写是否正确,特别是您购买时提供的确切地址。避免多余的空格或特殊字符,使用小写字母输入以确保格式标准。
③ 验证与确认
输入完成后,仔细检查邮箱地址的准确性。点击"下一步"按钮继续到密码输入阶段。

输入完成后,点击"下一步"按钮继续。重要提醒:请确保使用您实际购买的邮箱地址,而不是其他相似的地址。
四、输入密码
进入密码输入阶段后,需要使用您购买邮箱时获得的正确密码进行身份验证。
① 密码准备与获取
找到您保存的谷歌邮箱密码(购买时提供的密码)。确保密码信息的完整性和准确性,避免使用过期或错误的密码。
② 密码输入操作
复制您的谷歌邮箱密码,在密码输入框中粘贴密码。仔细检查密码是否正确,确保没有多余的空格或字符。
③ 提交验证请求
确认密码无误后,点击"下一步"按钮提交密码验证请求。等待系统验证处理结果。

重要提示:确保您使用的是购买邮箱时获得的正确密码。如果多次输入错误密码,您的账户可能会被临时锁定。
五、识别2FA验证部分
当您成功输入密码后,系统将要求进行二次验证。这是保护您账户安全的重要步骤。

① 2FA验证界面识别
此时您会看到二次验证的界面,通常包含验证码输入框(6位数字)、提示信息说明需要输入验证码。
② 界面元素确认
确认页面显示"验证"或"下一步"按钮,可能显示"使用其他方式验证"的选项。检查页面加载是否完整。
③ 客服支持准备
在这个关键步骤中,您需要获取2FA链接来生成验证码。如果您遇到困难或不确定如何操作,请立即联系平台客服获得帮助和指导。
在这个关键步骤中,您需要获取2FA链接来生成验证码。如果您遇到困难或不确定如何操作,请立即联系平台客服获得帮助和指导。
六、使用2FA.show网站生成验证码
获取您的2FA密钥后,需要使用专用网站生成时效性验证码。这个步骤对登录成功至关重要。
① 访问2FA.show网站操作
在新的浏览器标签页中访问2FA.show网站。确保网络连接稳定,避免页面加载中断。
② 密钥输入与验证码生成
在网站的输入框中输入您的2FA密钥链接。网站将自动生成一个6位数的验证码,格式例如:123456。
③ 验证码复制与时效管理
复制生成的验证码(格式例如:123456)。注意验证码通常每30秒更新一次,请确保在有效时间内使用。

注意事项:
验证码通常每30秒更新一次,请确保在有效时间内使用。如果代码过期,请等待新的验证码生成。确保复制时不包含空格或其他字符。
生成的验证码具有以下特点:6位纯数字组合、每30秒自动更新、基于时间同步算法生成、只能使用一次。
七、在谷歌身份验证器界面输入2FA代码
最后一步是在谷歌的验证界面中输入验证码,完成整个二次验证登录流程。
① 身份验证器界面确认
您会看到一个专门的验证界面,包含标有"输入6位验证码"的输入框、倒计时显示(显示验证码剩余有效时间)。
② 验证码输入操作
将从2FA.show网站复制的6位验证码粘贴到输入框中。仔细检查每一位数字是否正确,确保在30秒有效期内完成输入。
③ 最终验证提交
点击"验证"按钮,等待系统验证处理。如果验证码正确且在有效期内,系统将完成身份验证。

成功验证后,您将被自动重定向到Gmail收件箱主页、看到"登录成功"或欢迎信息、能够正常访问所有邮箱功能、可以查看收件箱、发送邮件等。
重要安全提醒
从2025年起,谷歌加强了账户安全措施。请务必保护好您的2FA密钥,不要与他人分享。定期检查账户安全设置,确保登录设备的安全性。如遇任何登录问题,请及时联系客服获得专业技术支持。
遵循本指南的完整步骤,您将能够成功登录启用二次验证的谷歌邮箱,享受安全可靠的电子邮件服务体验。